Loading

How Elastic API docs work

This page explains at a high-level how API docs work at Elastic today, with context on how this differs from our previous approaches and where we're heading. Use this page to understand the core primitives and workflows that apply across all Elastic teams, so you can contribute effectively.

Tip

The API docs use a different system to the main Elastic docs. Refer to Contribute to Elastic docs for an overview of the two systems.

While the implementation details vary significantly across teams, at a high level:

This table gives a simple overview of how API docs were produced in the past, how we do it today, and where we're heading.

This evolution seeks to elevate documentation to being a first-class citizen in the API development lifecycle.

Era Developer tasks Approach Publication
Yesterday (8.x and earlier) Code + spec + manual API docs Manual maintenance - Hand-written in Asciidoc
- Published at elastic.co/guide
Today (9.0+) Code + spec Docs generated from spec - Hosted by Bump.sh
- Different UX to other elastic.co/docs pages

All Elastic API docs follows this general pattern:

High-level API docs workflow pipeline diagram, showing the flow from source files to OpenAPI documents and published documentation.
  1. Source files can be:
    • TypeScript definitions with JSDoc comments (Elasticsearch)
    • Code annotations in application source (some Kibana teams)
    • Manual YAML/JSON specifications (Logstash)
    • Generated specifications from service code (Cloud teams)
  2. OpenAPI documents are either generated from source files or edited manually. This is the common intermediate format regardless of origin.
  3. Published documentation lives at elastic.co/docs/api/ and is hosted by Bump.sh.

The Elasticsearch API specification workflow is particularly complex because it combines multiple source files and serves various downstream consumers.

When adding a new API, Elasticsearch engineers first create a very basic spec in the elasticsearch repo. Those specs are mirrored, and made more robust and detailed in elasticsearch-specification.

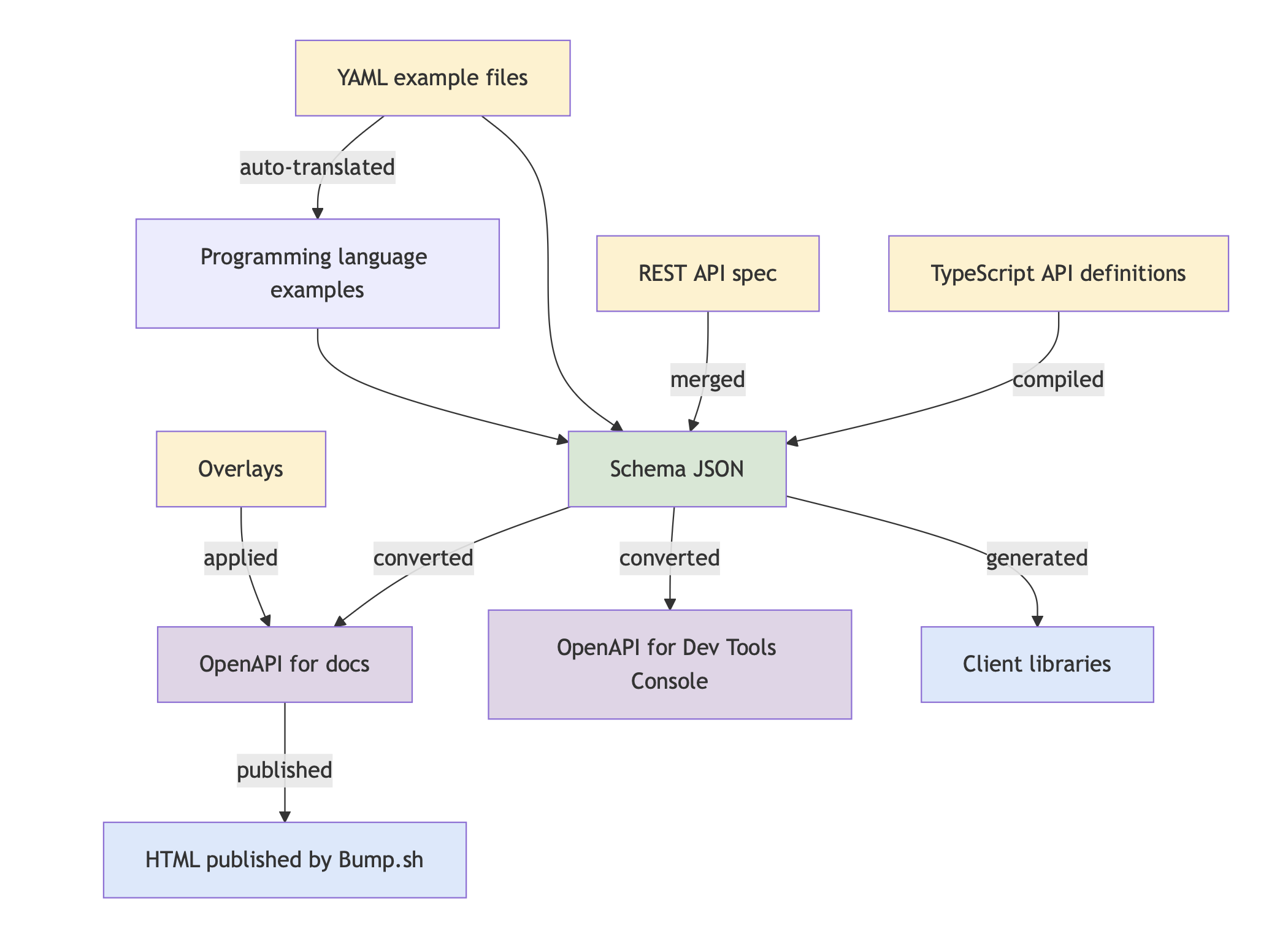
The generated Schema JSON and OpenAPI documents feed into client libraries (and their docs), the Dev Tools Console, and the Elasticsearch API reference (including the Serverless API reference). Here's how the pipeline works:

API docs generation pipeline diagram, showing the flow from TypeScript specifications to JSON schema, OpenAPI transformation, and HTML publishing.
Important

The Dev Tools and Elasticsearch teams are working together to eventually merge the two specifications into the elasticsearch repo.

Four types of files feed into the compilation process:

  • TypeScript API definitions contain JSDoc comments with descriptions, annotations, and type information
  • JSON spec files define endpoint URLs, HTTP methods, and parameters for each API
  • Example YAML files provide realistic request/response demonstrations
  • OpenAPI overlays allow customization of the generated OpenAPI documents for specific consumers

Schema compilation: All sources are processed and merged into a single Schema JSON file. TypeScript definitions are compiled and validated, JSON specs are merged in, and examples are parsed from YAML and attached to their corresponding endpoints. Compilation failures indicate missing types, malformed specs, or invalid examples that must be fixed.

OpenAPI generation: The Schema JSON is converted into OpenAPI documents optimized for different consumers. OpenAPI overlays are then applied to the OpenAPI documents for API docs, to handle publisher-specific requirements or work around rendering limitations.

Publication: The final OpenAPI documents are published as HTML documentation via Bump.sh. A separate generation process creates client libraries directly from the Schema JSON.

Now that you understand how API docs work at Elastic at a high level, explore the following sections to learn how to contribute effectively.